Catálogo de localizaciones de Activos

software softmant, localizacion de equipos, inmuebles, vehiculos, areas, arbol de los activos de la empresaEste módulo administra sus equipos de forma gráfica de tal forma que usted puede organizar sus equipos jerárquicamente y con la posibilidad de imprimir esto en Hojas simples tipo carta, además se puede tener un control detallado de los movimientos que se realizan al enviar un equipo o vehículo a otra planta, llevando una bitácora detallada de cada movimiento.
Al tener toda la estructura de su planta usted tiene una vista rápida de la ubicación de sus equipos incluyendo también los sistemas y regiones geográficas, esto nos dará la posibilidad de poder asignar alguna región geográfica a un grupo de técnicos que se encuentren en alguna planta lejana a nuestra oficina matriz, esto da un control regional a cada usuario que será definido en el acceso al sistema usted puede asignar una región a un usuario, y este solo vera la información de la región autorizada.

Pantallas del Grupo de Catálogos

SoftMant, Catálogo de Empleados

SoftMant, Catálogo de Empleados

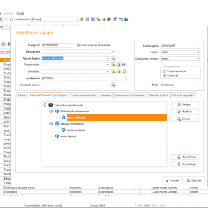
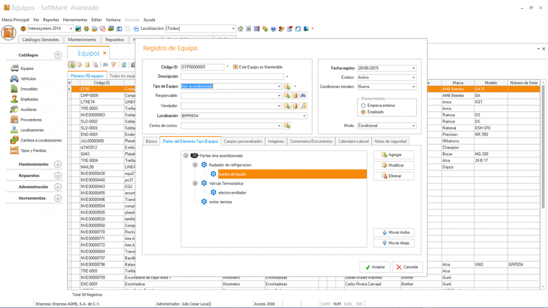
SoftMant, Catálogo de Equipos

SoftMant, Catálogo de Equipos

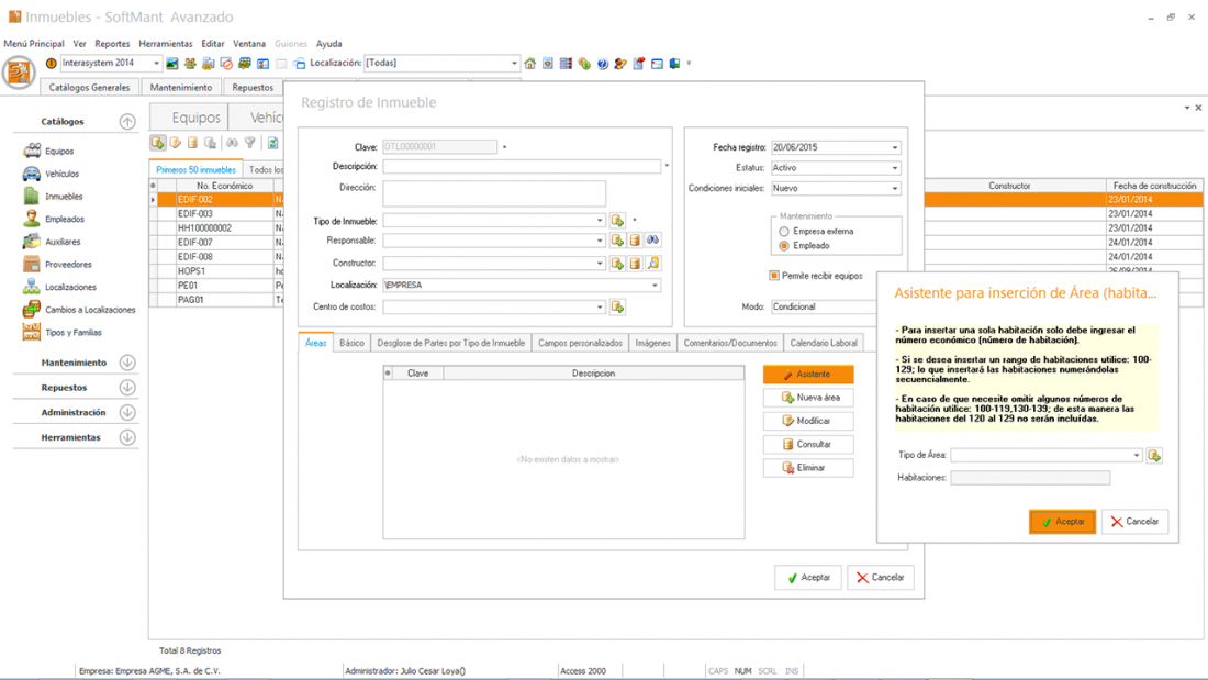
SoftMant, Catálogo de Inmuebles

SoftMant, Catálogo de Inmuebles

SoftMant, Catálogo de Proveedores

SoftMant, Catálogo de Proveedores

SoftMant, Catálogo de Vehiculos

SoftMant, Catálogo de Vehiculos

SoftMant, Arbol Localizaciones

SoftMant, Arbol Localizaciones

SoftMant, Asignación de Almacén a Localización

SoftMant, Asignación de Almacén a Localización

SoftMant, Localización de equipos gráfico

SoftMant, Localización de equipos gráfico

SoftMant, Bitácora de movimientos de equipo

SoftMant, Bitácora de movimientos de equipo

Quien esta en Línea

Hay 27 invitados y ningún miembro en línea