Características Generales de SoftMant
Cada versión nueva que liberamos del SoftMant es para dar mejoras sustanciales al sistema y además para mantener compatibilidad con los nuevos sistemas operativos que salen cada año, también es importante mencionar que entre versión y versión hay un tiempo de operación que por lo general es de 2 a 3 años, durante ese tiempo el sistema SoftFMant2 tiene actualizaciones por corrección de errores que les llamamos de mantenimiento, estas no tienen ningún costo para nuestros usuarios siempre y cuando sean dentro de la misma versión que adquirió.
SoftMant2 es un software para gestión de mantenimiento industrial y lo consideramos como el mejor sistema en América Latina y es utilizado con éxito en prácticamente todos los países, esto para nuestra empresa es una gran responsabilidad, ya que cada día los usuarios están más capacitados en las tecnologías de la información y se han vuelto más exigentes, es por esto que siempre estamos en constante comunicación con ellos, para poder solucionar los errores que tenga el sistema y todos aquellos problemas de conceptualización de un proceso de operación estándar en el manejo del mantenimiento de la industria, constantemente hacemos ajustes para mejorar esto.
Nuestro sistema viene con una gran variedad de módulos administrativos y de control, a continuación enlistamos algunos de ellos:
- Control de Activos (Equipos, Inmuebles, Vehículos).
- Localización Grafica de todos los elementos de nuestra industria.
- Creación he impresión del tablero de localización de equipos.
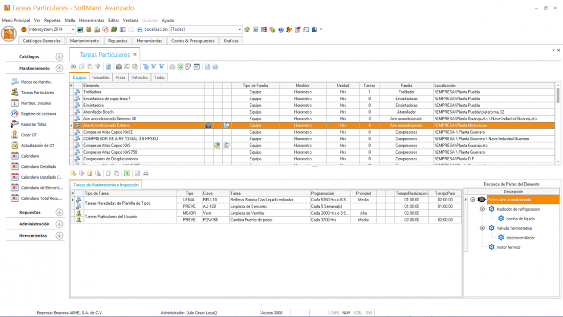
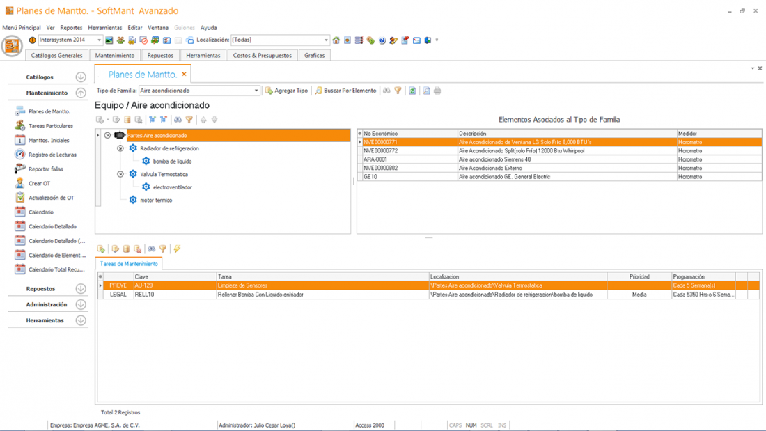
- Creación de planes de mantenimiento por Tipo de Elemento y Familia.
- Control de Garantías de Activos.
- Control de Herramientas.
- Control de Repuestos.
- Costos y Presupuestos por cuenta consolidadora.
- Graficas.
- Indicadores Generales.
Con SoftMant2 se puede generar diferentes tipos de tareas para poder llevar nuestro mantenimiento lo más detallado posible, a continuación enlistamos los tipos de Tarea que tiene.
- Tarea Correctiva
- Tarea Preventiva
- Tarea Rutinaria o de Lista
- Tarea por Mejora
- Tarea Predictiva
- Tareas Legales
- Tareas por Paro de Equipo
- Tareas por Realización Única
SoftMant2 Viene con un Generador de Ordenes de Trabajo muy eficiente que tiene las diferentes modalidades para poder crear una Orden de Trabajo, el sistema maneja varias Tipo de Ordenes:
- Orden de Trabajo Libre
- Orden de Trabajo Correctiva
- Orden de Trabajo Preventiva
- Orden de Trabajo Tipo Lista para Rutinarias
- Orden de Trabajo Tipo Predictiva para mediciones
Parametros globales de operación
El sistema para poder adaptarse a la operación de las empresa viene con diferentes parámetros de configuración esto le da la facilidad de adaptarse a las diferente tipo de empresas como son de ( Manufactura, Quimica, Seguros, Hoteles, Hospitales, Gobierno,AgroIndustria y otras ) a continuación enlistamos los parametros mas importantes.
- Tipo de periodo de operacion de la OT (Día, Semana, Quincena, Mes).
- Metodo de actualización de las Ordenes de Trabajo ( Estandar, Gráfico).
- Definición de colores para marcar el atraso en el registro y actualización de las lecturas de los activos que lo requieran.
- Tipo de presentación del avance de las ordenes de trabajo en la Malla de Actualizar OT( Grafica, Led, Texto).
- Suspención de Planta o de Algún Activo en particual sin afectación de la eficiencia del mantenimiento de los activos, al finalizar la suspención el sistema restaurara todos los proximos mantenimientos sin atrasos.
- Cancelación de Días Festivos
- Definición de días laborables para la planta
- Definición del primer día de la semana




