Registro de Predictivos

software softmant, Orden de Trabajo de Predictivos, medidores de predictivo, graficas de predictivoEn este módulo actualizamos las lecturas que fueron programadas en el protocolo de mantenimiento como tareas predictiva, las mediciones de predictivos son utilizados para poder detectar algún problema de algún equipo antes de que falle, normalmente este tipo de mediciones se realiza con medidores especializados como termógrafos, osciloscopios, volt-amperímetros que detectan variación comparándolas contra los valores normales o críticos estos valores son registrados en el SoftMant para que en momento que se registre un valor que se sale de los valores óptimos de operación dispare una alarma que es enviada a un correo electrónico para tomar acciones, hay dos de valoración el máximo el mínimo el crítico máximo y el crítico mínimo estos parámetros se valoran cuando el tomador de lectura la registra y realiza las acciones correspondientes.

Posterior a esto en la creación de la Orden de trabajo el operador de mantenimiento debe revisar la Ordenes de Trabajo Pro Activas que sirven para resolver el problema antes que llegue a provocar un paro y correctivo.

Toda la información registrada se va guardando en una bitácora para poder tener un análisis posterior de estos valores y graficarlos.

Pantallas del Grupo de Mantenimiento

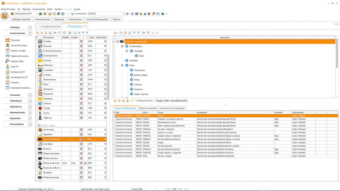
SoftMant, Planes de mantenimiento basado en protocolos

SoftMant, Planes de mantenimiento basado en protocolos

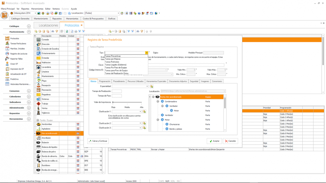
SoftMant, Tareas de mantenimiento

SoftMant, Tareas de mantenimiento

SoftMant,Tipos de Tareas programables

SoftMant,Tipos de Tareas programables

SoftMant, Preasignación de recursos

SoftMant, Preasignación de recursos

SoftMant, Tareas particulares

SoftMant, Tareas particulares

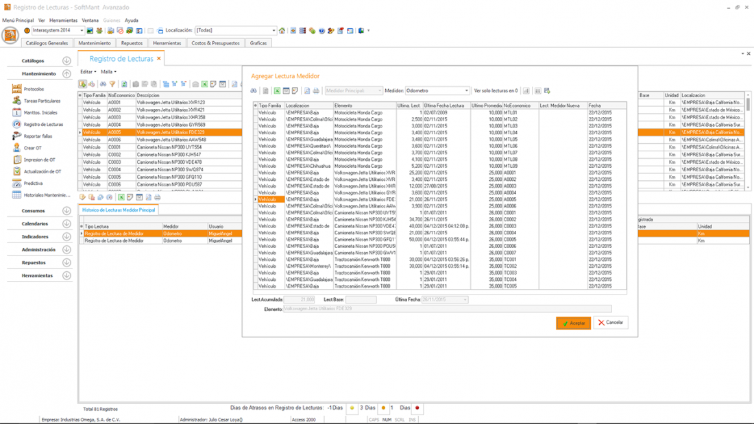
SoftMant, Actualización de Lecturas de Equipos

SoftMant, Actualización de Lecturas de Equipos

SoftMant, Asistente de mantenimientos iniciales

SoftMant, Asistente de mantenimientos iniciales

SoftMant, Registro Mantos Iniciales

SoftMant, Registro Mantos Iniciales

SoftMant, Visor de tareas por atender

SoftMant, Visor de tareas por atender

SoftMant, Asistente par crear OTS

SoftMant, Asistente par crear OTS

SoftMant, Fallas reportadas

SoftMant, Fallas reportadas

SoftMant, reportar una falla

SoftMant, reportar una falla

SoftMant, selección de tareas para crear OT

SoftMant, selección de tareas para crear OT

SoftMant, crear una OT correctiva

SoftMant, crear una OT correctiva

SoftMant, asistente de impresión de OTS

SoftMant, asistente de impresión de OTS

SoftMant, ejemplo de impresión de OT Preventiva

SoftMant, ejemplo de impresión de OT Preventiva

SoftMant, ejemplo de impresión de OT Correctiva

SoftMant, ejemplo de impresión de OT Correctiva

SoftMant, diseñador personalizado de reportes

SoftMant, diseñador personalizado de reportes

Quien esta en Línea

Hay 32 invitados y ningún miembro en línea